未分類

【Blender】リギング&スキニングで便利ショートカットや操作

個人的なメモ的な記事ですので読みにくいと思います。ショートカット操作キーオブジェクトモードからポーズモードへオブジェクトモードでアーマチュアを選択して「Ctrl+Tab」ちなみにエディットモードで「Ctrl+Tab」を押すとそれぞれのモード...
Blender

【Blender】シェーダーエディターのパターンや便利機能

便利なショートカット機能操作選択しているノードを中心にするテンキーの「.」ノードが隠れて見えないとりあえず「A」で全選択してテンキーの「.」を押すと全体が表示される。シェーダーエディターのレシピトゥーンシェーダー基本オブジェクトの陰影をCo...
Blender

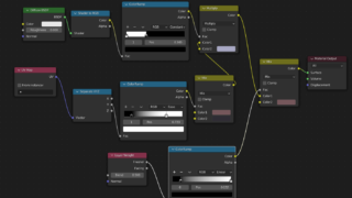
【Blender】トゥーンシェーダー基本

シェーダーエディターで基本的なトゥーンシェーダーを作る手順基本Principled BSDFを削除し、Diffuse BSDF→Shader to RGB→ColorRamp→MixRGBで色を設定する。手順オブジェクトに仮のマテリアルが入...
Blender

【Blender】モデリングする時に便利なショートカットや機能

自分の為のメモなので、読みにくさについてはご勘弁ください。ショートカット動作操作メッシュの追加「Shift+A」オブジェクトモードだとメッシュ以外も追加できる。エディットモードでのメッシュの追加は現在編集しているオブジェクトへの追加オブジェ...
Blender

【Blenderメモ】デフォルメキャラの服を作る時に使ったアレコレ

服を作る基本服は基本的に体オブジェクトを複製してから作ると楽流れ前提として、ミラーモディファイヤで左右対称の体を制作しているとする。「Shift+D」で体のオブジェクトを複製したあと、不要な部分を「X」で削除「S」で拡大して服を作ろうとする...
Flare Engine

【Flare Engine】プレイヤーをダッシュさせたい

この記事はFlare Engineというテンプレートアセットを使った記事になります。スプライトの追加Spritesにアニメーションを追加プレイヤーに追加されたコンポーネントSpriteEngineのSpritesに新しく「Dash」を追加し...
Flare Engine

【Flare Engine】余計なスクロールをさせない

この記事はFlare Engineというテンプレートアセットを使った記事になります。Flare Engineのカメラコンポーネント「Safire 2D Camera」は基本的にプレイヤーをど真ん中にフォローするために、下記のようにステージの...
Flare Engine

【Flare Engine】プレイヤーをジャンプさせる

この記事はFlare Engineというテンプレートアセットを使った記事になります。プレイヤーの作り方は以前の記事を参考にしてください。プレイヤーをジャンプさせるAbilitiesの追加プレイヤーオブジェクトに追加されているPlayerコン...
Flare Engine

【Flare Engine】多重スクロールする背景の作り方

この記事はFlare Engineというテンプレートアセットを使った記事になります。3つのレイヤーで多重スクロールする背景を設定2D横スクロールアクションゲームによくある背景演出として、近いものほど移動が早く遠いものほど移動が遅い事で奥行き...
Flare Engine

【Flare Engine】プレイヤーの作り方

プレイヤーオブジェクトを作るこの記事はFlare Engineというテンプレートアセットを使った記事になります。空のオブジェクトに必要なオブジェクトを追加Hierarchy上で空のオブジェクトを追加したら適当に名前をつけて(ここではPlay...