便利なショートカット
| 機能 | 操作 |
|---|---|
| 選択しているノードを中心にする | テンキーの「.」 |
| ノードが隠れて見えない | とりあえず「A」で全選択してテンキーの「.」を押すと全体が表示される。 |
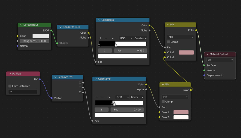
シェーダーエディターのレシピ
トゥーンシェーダー基本

オブジェクトの陰影をColorRampで2値化してMix RGBで色分けする。
明るい時はグラデーションを表示させて影になった時はソリッドな影色を付けたい。



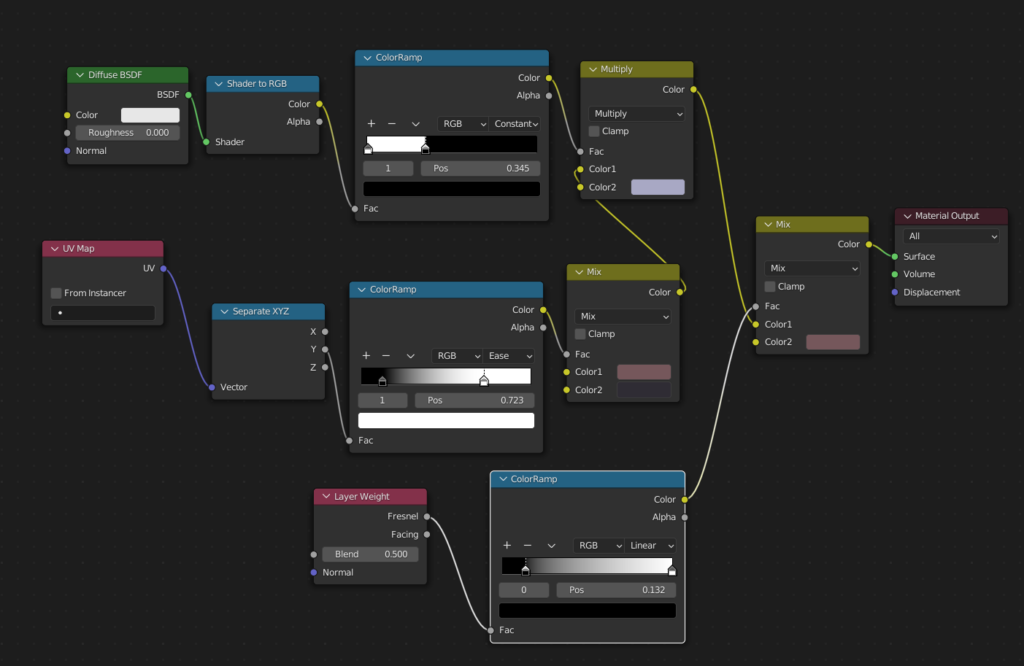
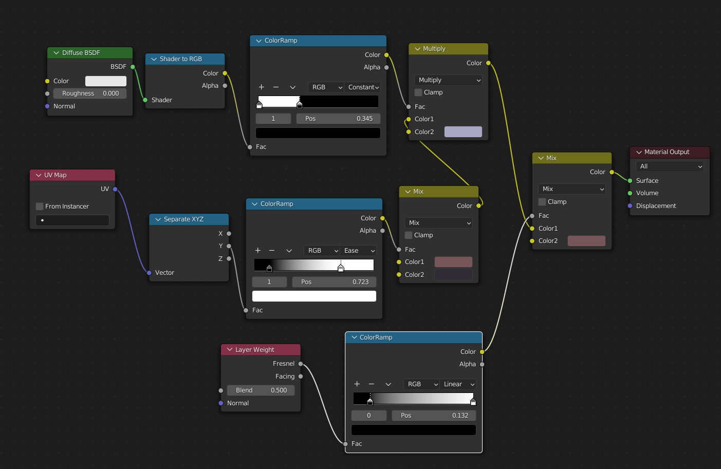
明るい時はテクスチャを表示させて影になった時はソリッドな影色を付けたい。



影になるとテクスチャではなくソリッドな影で塗られる。
ストッキングのように厚みに合わせてをボンヤリ光らせたい。
Input→Layer Weightを使う。
Layer Weightは始点へ向いている法線が0視点へ向かない(視点から見ると横を法線が向いている)ほど2へ近づきます。したがってほとんどのモデルの外側が色としては白が出力されることになる。




コメント